my solution
clarifications
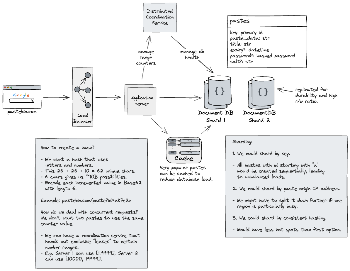
- Can users update values for data after they’ve created a share link?
functional requirements
- User can enter text data into a web application.
- User can persist this text data when they visit the website again.
- User can share specific paste with others using a unique link.
- How long are these links valid for?
- When a user accesses a link, they see the correct data.
- Stretch goals.
- Users can lock a paste with a password.
non-functional requirements
estimations
- What is the maximum/average length of text in a paste?
- How long does each paste persist before being deleted?
- Persist pastes for 3 years.
- How many pastes are being created daily?
- 10,000,000 pastes per day.
- How many reads per paste?
- Storage estimate: 10MB * 100,000/day * 365 * 3 = 10MB * 1000,000,000 = 10PB
- Request estimate: 10M + 500M requests per day = 500M/24/60/60 = 6000RPS.
requirements
- Durability.
- Users paste should not disappear before they are supposed to.
- Availability.
- When users access a paste, they should be able to.
- Scalable.
- We want to be able to handle lots of data, like our estimates.
design

positive feedback
- Forgot about caching, and hotspots/popular pastes.
critique
- A little confused and didn’t make too clear of a distinction between generating keys using a hash vs. generating keys using an incrementing counter.
references